Dashboard
More
Policies
Stay Connected
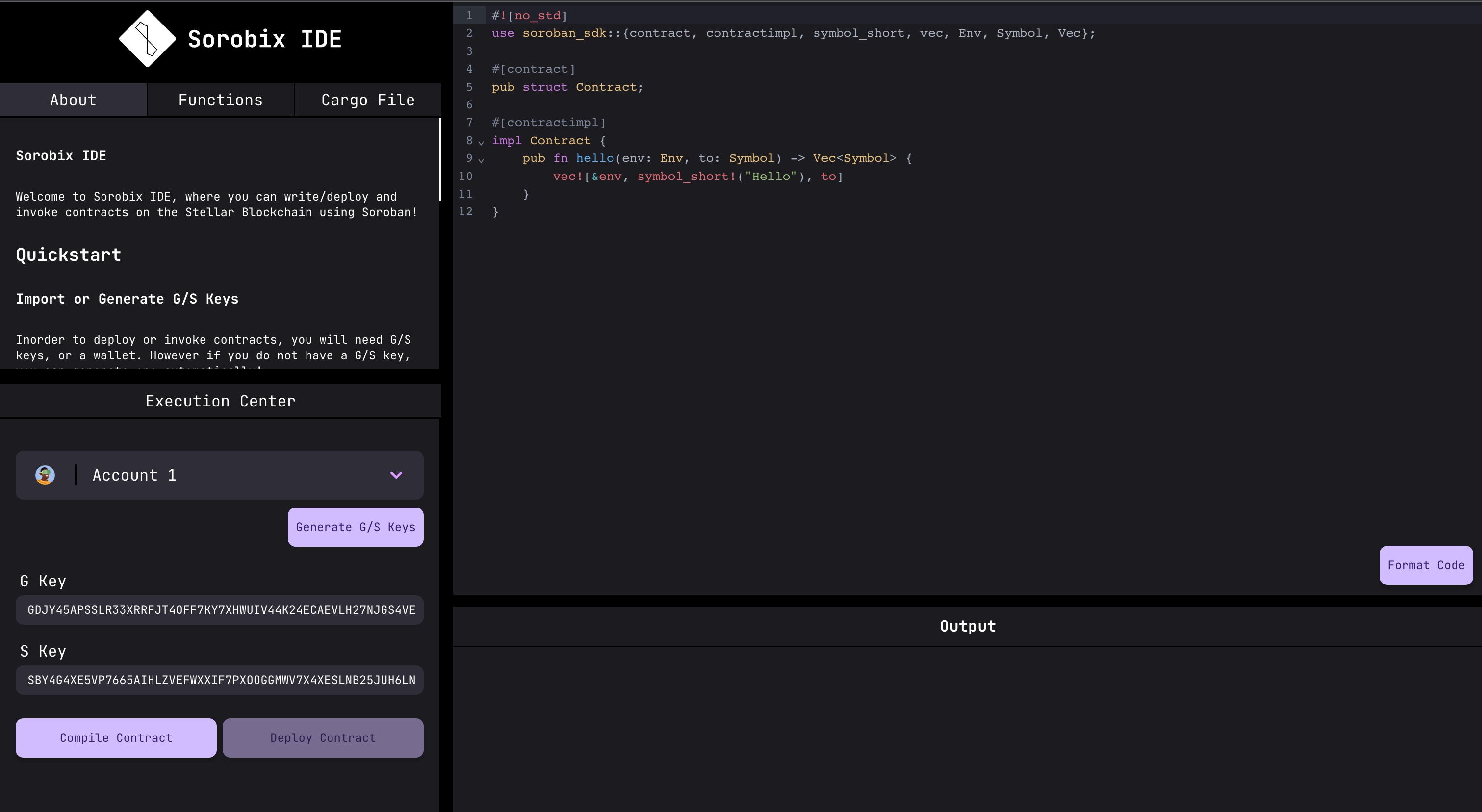
An online IDE to compile, deploy, invoke and debug Soroban Smart Contracts on-the-fly using a browser without any local setup!
View
By Sorobix
Sorobix